nj. když sandbox není sandbox a dovoluje vzájemnou síťovou komunikaci mezi aplikacemi. To iOS neumožňuje.
Tomuhle sice teoreticky zabraňuje CORS, ale prohlížeče se v posledních letech utrhly ze řetězuje a generují nové funkce a rozhraní rychleji než se na to stačí dělat nějaké bezpečnostní bariéry, v tomhle případě za vše může RTC...
Už jen to jaké opičiny musí člověk na linuxu dělat, aby nějakou aplikaci a všechny její procesy síťově usměril a nemohli se dostat na nic vedle nich naznačuje, že tenhle typ zneužití bude možný všudemožně.
Spíš než to, že by iOS blokoval poslouchat na localhostu a jiným se na něj připojovat, je to o tom, že iOS aplikacím neumožňuje, že by na pozadí něco rezidentně běželo. Proto se pak stává, že do VLC se dá z počítače video nakopírovat přes web rozhraní (takže VLC si provozuje vlastní web server a dokonce se na něj může z venku připojit počítač), ale uživatel pak musí po dobu kopírování videa telefon "hladit", aby se neuspal a u toho čučet na progress bar a nejít si na telefonu prohlížet Facebook, jinak se kopírování přeruší.
Avšak tohle chování u běžných aplikací neimplikuje, že tam není nějaká cesta dostat lepší oprávnění, která nějakou background rezidenci umožní nebo že se requesty na localhostí server někde "cachují" a hezky se všechny odbaví, až se ta aplikace probudí - což se třeba děje, když přijde notifikace. Mimochodem "šmírování přes notifikace" je na iOS stále aktuální věc. Když notifikace obsahuje obrázek, tak ho iOS ihned načte. Odesílatel notifikace, pokud si tam vloží unikátní URL, se tak dozví, z jaké konektivity se uživatel připojuje a může ho tím trackovat. Jediná obrana proti tomu je aplikaci zcela sebrat oprávnění na notifikace (tedy ani žádný badge a zvuky)
Upřímně to nějak intenzivně nesleduji (nejsem web developer), ale nejsou ta rozhodnutí trochu komplikovaná kvůli tomu, že je potřeba vždycky najít nějaký rozumný kompromis mezi ochranou a uživatelskou použitelností dané technologie pro normální uživatele? V tom je to těžké.
Myslím, že tyhle stávající CORS ochrany nezabraly, protože skript na stránce posílal jen jednoduché GET requesty a neřešil čtení žádných odpovědí. Podobně pak když se zneužije nějaká první část handshake s různými dalšími protokoly (WebSocket, WebRTC) a zapečou se do toho data, co chce skript leakovat.
Zas vlastně nikdy nedojde k navázání komunikace (a spuštění nějakého ochranného mechanismu).
Velmi podobně to nedopadne pak když se ochrana postaví na nějakých dalších hlavičkách v odpovědi z aplikace (na jejichž port se skript připojuje). To možná zafunguje proti náhodnému skenování portů na localhostu nebo komunikaci s ostatními programy, co tam poslouchají.
Ale pokud má třeba Meta pod kontrolou jak ty skripty ze stránek, tak i aplikaci bokem, může si tam technicky vracet headery jaké chce.
Nevím, nejspíš přijdou na nějakou další ochran a zkusí tenhle způsob leakování dat odříznout, ale trochu se bojím, aby to s sebou nevzalo legitimní použití webového ovládání z prohlížeče pro lokální aplikace a služby, interakci přes websocket atp.
CORS ti ale zabrání i poslat GET, resp. vytvořit samotné spojení, nejen příjmout data, problém je, že je navázaný na konkrétní api v prohlížeči, takže když se přidalo RTC, CORS se o to nerozšířil. Těch "děr" kudy prohlížeč (resp. aplikace v něm) může s okolím komunikovat je strašně moc a přibývají několikrát ročně, vůbec není snadné prohlížeč dnes izolovat od OS.
Ochrana je jednoduchá, na úrovni Androidu nedovolit komunikaci aplikací navzájem na localhostu bez předem daných oprávnění. Tady výchozí aplikace mohla navázet síťové spojení s lokální aplikací. To by nemělo být možné nikdy.
pokud to je v rámci jedné aplikace, je to naprosto běžné a v pořádku, pokud to je mezi aplikacemi, na iOS na to potřebuješ extra oprávnění (takhle se třeba u nás chovají některé bankovní aplikace a jejich "klíče").
Tady to jde ještě dál, aplikace se vystavila otevřené porty do "světa" a mohla se na ní napojit jakákoliv jiná aplikace vč. JS aplikace běžící v prohlížeči. To spíše vypadá na bezpečnostní problém.
CORS povoluje server. Jestli ten jejich tajnej server poslouchajici na localhostu prilepi k odpovedi hlavicku "Access-Control-Allow-Origin: *", browser odpoved preda JavaScriptu, co odeslal ten request, bez mrknuti oka.
Z hlediska CORS problem nevidim. A CORS ani neni neco, co by v tomto pripade melo zajistit bezpecnost nebo zabranit smirovani.
Jako alarmujici vidim, ze embedded browsery v aplikacich Mety (ve vsech?) a Yandexu vkladaji smirovaci kod do stranek, co zobrazuji. Nepouzivam zadnou. Ale pro spoustu lidi jsou "nepostradatelne", takze sve chovani a data poskytuji Mete and Yandexu jako protisluzbu...
4. 6. 2025, 19:19 editováno autorem komentáře
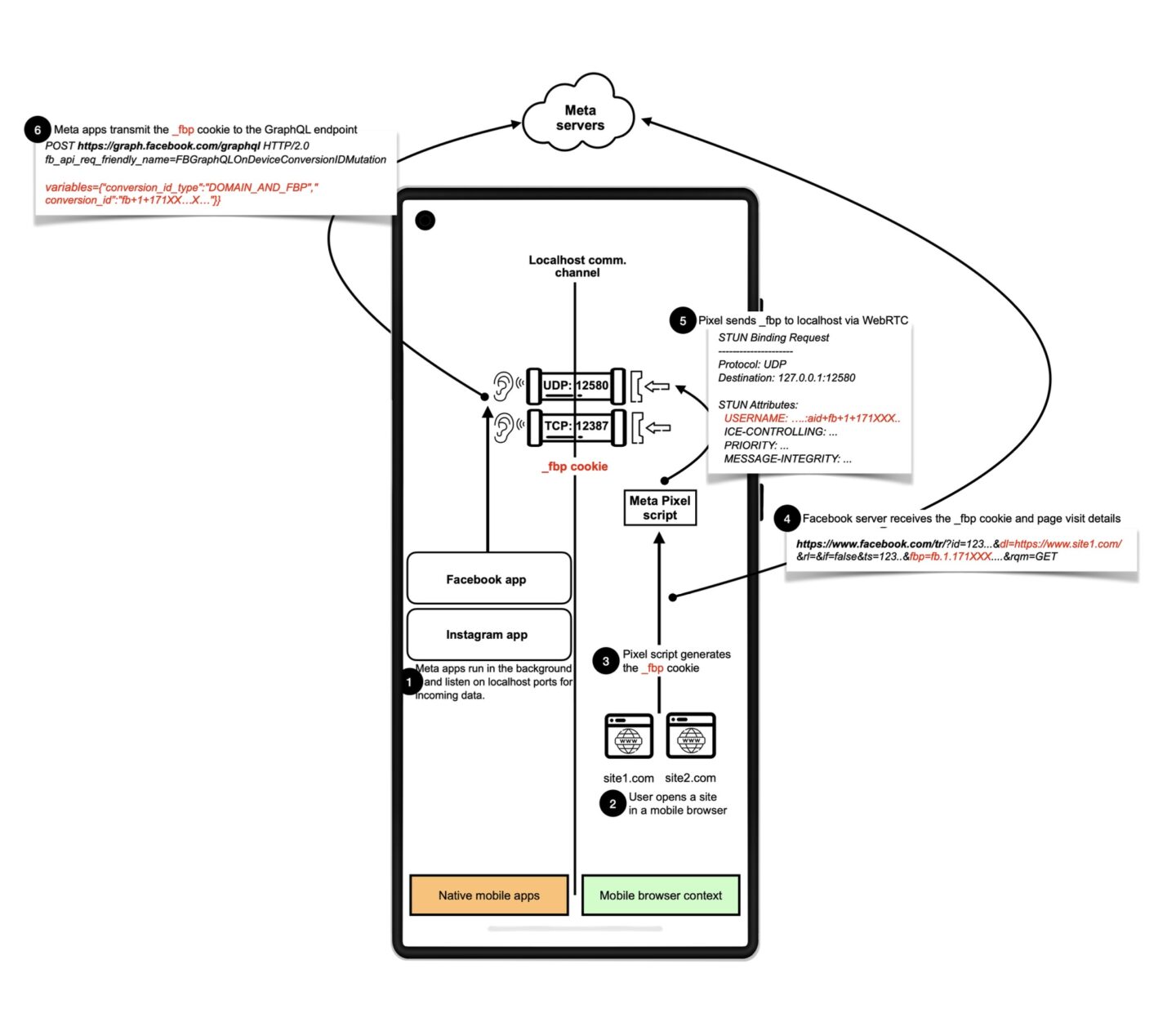
To ale špatně chápeš. V prohlížeči otevřeš nějakou webovou stránku, ta obsahuje trackovací kód od FB a ten kód si volá localhost a posílá si tam identifikátory. V tomhle případě tomu může CORS zabránit, aby kód ze stránky se mohl připojit na localhost. Právě proto využili RTC protokol, u kterého se CORS nekontroluje.
V prohlížeči se ta stránka localhost vůbec neotevírá. Na tom portu není ani http, je tam webrtc a data se posílají jako atributy stun serveru.
> V tomhle případě tomu může CORS zabránit, aby kód ze stránky se mohl připojit na localhost.
Nemůže:
1. CORS je otázka nastavení serveru. To si ale může Meta udělat, jak se jim hodí.
2. CORS ničemu nebrání, naopak to povoluje.
3. CORS neřeší exfiltraci dat ze stránky na server. Naopak, CORS primárně řeší, jestli stránka může ze serveru přímo číst. OK, sekundárně může řešit některé druhy requestů, ale na exfiltraci dat bohatě stačí třeba GET request v obrázku, případně POST request skrze formulář do iframe. Možností je spousta.
> Právě proto využili RTC protokol, u kterého se CORS nekontroluje.
Čímž jste tak trochu načrtla můj bod 3.
Ale ty navštívené stránky nejsou načteny přes servery Mety, že? Jejich CSP (dobře, zmiňoval jsem pouze CORS, ale to je nepřesné, tady se obchází i CSP, pardon) nemá Meta pod kontrolou. Nezapomeň, bavíme se o navštívené webové stránce v mobilním prohlížeči.
Všechno, co píšeš je v pořádku. FB Pixem samozřejmě používá techniku načtení obrázku (GET), iframe a poslání dat přes něj atd.
Tady ale jde o úplně jinou věci a to je spojení identity. V mobilním prohlížeči zpravidla nejsi na FB přihlášený, protože na mobilu používáš jejich aplikace, takže poslání dat do FB nic moc neřeší. Tenhle mechanismus umožňuje právě té aplikaci poslat data o návštěvách, v aplikaci jsi přihlášený, takže tě mohou spárovat. Rozumíme si?
A proč nepoužívá GET, POST, iframe atd.? No, protože ta mobilní aplikace nemá platný http certifikát na localhost a http komunikace z webové aplikace je tak trochu problematická. RTC protokol umožňuje úvodní pakety poslat nešifrovaně.
Ano, píše. Ale nejsou to zranitelnosti jen iOS ale i aplikací. Hned na první stránce je uvedena i zranitelnost ve FortiProxy, kterou vůbec nainstalovaného na mobilu nemám.
Přijde mi, že jsou uvedeny všechny CVE včetně těch, které jsou už opravené. Zaujalo mě CVE https://www.cve.org/CVERecord?id=CVE-2025-24200, které už je opravené, jestli jsem správně pochopil.
Podobně, já jsem odolával dokud děti nezačaly chodit do školy. Obě školy (jedna státní, jedna soukromá) sice mají nějaké oficiální komunikační kanály (web, bakaláře atp.) ale na tyto v praxi sedá prach, protože veškerá komunikace je přes WhatsApp, včetně operativy jako prospěch nebo omluvenky. Nejde to nemít. Ne, neodvážím se přesvědčovat padesát rodičů o něčem lepším :D
Nebyl problém, aby školní WA řešil nový Android mobil za pár tisícovek, který zároveň slouží jako příležitostný hotspot s Datamanií SIMkou (tj. nikdy neměl zapnutou wifi, jenom mobilní data a hotspot přes usb/bluetooth, a navíc, většinou leží doma). Nedělám si iluze, že by mě nemohli spárovat (např. sice tam vystupuju jako John Doe, ale to číslo si mohli ostatní přidat v kontaktech), ale aspoň to ztěžuje šmírování na hlavním mobilu (sice je iOS, ale stejně).
Zakázáno to explicitně v žádném zákoně není. Zároveň ale platí GDPR, které vyžaduje souhlas rodiče, aby osobní data dítěte mohly být předány třetí straně (v tomto případě Metě). Takže stav je asi takový, že škola vás nemůže nutit to používat (souhlas jí dát nemusíte, ale ona má pořád ze zákona povinnost vás o prospěchu dítěte informovat, takže by museli najít jiný způsob), ale zároveň vy jí nemůžete zakazovat to používat s rodiči, kteří s tím souhlasí.
Osobni udaje deti jsou udaje podlehajici zvlastni ochrane. Jakekoli jejich zpracovani JE zakonem zakazano.
Proc myslis, ze spousta webu ma ty prdly dotazy jestli je ti vic nez ...
Skola NESMI takovy platformy jednoduse pouzivat vubec. Osatne skola je zrozovana statem, a provozovana mistni spravou a SMI delat pouze a vyhradne to, co ji zakon vyslovne UKLADA.
Ze nase ourady nekonaji a ty flakaci tam nic nedelaji je samozrejme jina vec. Proto se musou dit takova zverstva, jako ze se vysledky prijimacek rozesilaji vcetne osobnich udaji maily ... kam jinam nez na adresy vsemoznych smirovacu jako guugl, seznam a dalsi.
On se da WA provozovat bez telefoniho cisla? To je osobni udaj. Zcela bezdiskusne, rozhodovaly o tom opakovane soudy.
I kdyby to byl jen nejaky nick, tak i to je osobni udaj. Takovym udajem je totiz zcela cokoli, co identifikuje dotycnou osobu.
Chci videt, jak budes se skolou komunikovat anonymne ... pochlub se.
Normalni skola pouziva nejaky svuj system, pripadne muze (legalne) mit smlouvu s provozovatelem podobneho systemu (ten se mimo jine musi zavazat, ze ta data neopusti jeho HW atd), ale ten nemuze byt systemem verejnym = nemuze v nem komunikovat kdokoli s kymkoli.
Navic skola nemuze nijak vyzadovat zadny zpusob elektronicne komunikace ani s detmi mimo skolu ani s rodici. K tomu ji zadny zakon neopravnuje.
přes WA komunikují rodiče a ne děti. To je trochu jiná situace. Ono to jde ještě dál, ten WA volí učitelé, tj. není to služba školy, ale spíše komunita s učitelem.
No, co si budeme povídat, není to košér, je to na hraně, ale prostě tvrzení "Osobni udaje deti jsou udaje podlehajici zvlastni ochrane" v tomhle případě není směrodatné.
Co nechapes na tom, ze pres WA NESMI promihat naprosto ZADNA komunikace o detech? Ucitel kterej pres WA probira s rodicem at uz chovani nebo prospech pacha zavazny trestny cin.
A nevykladej tu ze si povidaj o pocasi ... nebo o tom, jak ten rodic ma 1432 deti, takze se neda rict o kterym to vlastne je ze?
Ucitel je predstavitel statni instituce, a je povinen legislativu znat.
Tak situace v ČR s používáním WA je ještě horší než "jen" řešení poznámek od úči. Naprosto běžně interní komunikace mezi lékaři na různých odděleních probíhá přes to, neváhají si zasílat i fota apod (doktor nejsem, ale mám informace z první ruky)... Také je celkem běžná komunikace pomocí soukromých emailů (sestři pošlete mi výsledky rozborů pána XY) . A proč? Je to úplně stejné jako všude jinde a běžný doktor/ka nemá čas ztrácet čas, nebo je to nad jejich rozlišovací schopnosti.
Zajímavé jsou i kanály na FB. Jednou jsem měl nehodu na kole, vymlátil jsem si přední zuby, při šití rtu mi tam nechali kus zubu, byly komplikace. No a týden na to jeden kamarád, který má ségru pracující jako stomatochirurg (v jiném městě) mi hlásil, že na fb byly moje fotky s nápisem "Bacha na to" :-) . Samozřejmě bez mé přímé identifikace, avšak vzhledem k tomu, že podle chrupu se lidé naprosto běžně dají identifikovat, tak je to sporné - souhlas jsem jim k tomu nedal, samozřejmě když by se mě zeptali tak bych jim ho poskytl, neboť si myslím, že je to prospěšné, ale určitě bych nechtěl, aby to viselo na uzavřeném FB kanále.
Divím se, proč např. lékařská komora nějaké takové uzavřené fórum nezřídí - resp. vedení nemocnic nenastaví nějakou politiku, jak si méně formální informace předávat i mezi odděleními. Samozřejmě, ale beru to jako věc principu, v medicíně si myslím, že jsou větší problémy k řešení.
Pokud se to nese v obecné rovině "Zítra jedeme na výlet, vezměte si svačiny", tak ok, ale jestli se tam řeší prospěch, omluvenky atd, jak je v tom původním komentáři, tak to jaksi bez osobních údajů dětí nelze. Nejsem si vědom, že by na ně byla nějaká speciální ochrana, ale bez souhlasu rodičů se to neobejde.
"jako ze se vysledky prijimacek rozesilaji vcetne osobnich udaji maily ... kam jinam nez na adresy vsemoznych smirovacu jako guugl, seznam a dalsi."
Tak toto elegantně už před víc jak 20 lety řešila škola tak, že mi dala při přijímačkách na papírku kód, a já jsem si našel na webovkách pdf s výsledky podle toho kódu (to ještě GDPR ani nebylo a mail taky neměl každý)
Když občas zaslechnu, jak si mezi sebou firmy posílají citlivé informace tak si občas říkám, proč se pořád omílá průmyslová špionáž a podobné věci, když si ředitelé mezi s sebou úplně v klidu posílají výkresy nezašifrovanýma mailama v pdf ze soukromých schránek :-). Největší chucpe je pak to, když dotyčný člověk nadává na politiky, když dělají to samé (např. Sobotka, Merkelová a další), nebo když podezřívají své podřízené z úniku dat apod... :-)
Mno vidis, me prisly vysledky prijimacek postou v zalepeny obalce. Respektive to byl "oficielni" dokument. Neoficielne sem si vysledek precet na nastence ve skole kde sem ty prijimacky delal, a to cca 2 hodiny potom = po 2 hodinach vsichni vedeli , ze prijatej/neprijatej (to samo platilo pro ten druhej termin, pro prvni si znal jen poradi a pripadne pravdepodobnost na zaklade predchozich zkusenost = kdyz brali 30, tak tam byla treba cara u 15tyho (s tim ze mozna a +-)..
Uplne stejne mi prisly samozrejme pozvanky k tem prijimackam. Pricemz ty terminy nebyly dva dny posobe, ale bylo mezi nima tusim minimalne 14 dnu. A dokonce se pocitalo s tim, ze nekdo bude marod, takze byl stanovej jeste nahradni termin.
Jenže to si každá škola sama dělala přijímačky a taky sama rozhodovala, koho přijme. (Což umožňovalo, aby se se nějak profilovala, ať už zaměřením na přírodní či technické vědy, nebo naopak jako odkladiště dítek korupčníkůl.)
Dneska školy jen poskytnou státu zázemí pro dvě kola přijímaček, a stát jim pak naplní kapacitu nějakými studenty. (Což reálně prodlužuje dobu nejistoty z hodin na dny, a vede k rovnostářství mezi školami.)
Tak samozřejmě formálně správně to zaslali vše poštou, ale člověk si to také mohl ověřit i online, což pro plno spolužáků bylo důležité, když byli z jiného okresu a bydleli poté na intru. Určitě to je lepší řešení, než se zkoušet dovolávat na přeplněnou linku (škola otevírala 6 oborů po 20-30 lidech). Sice tehdy měl málokdo internet (v mém okolí, město cca 3.5k lidí, jsem měl ve třídě internet jen já a 4-6 mých spolužáků, cca 1/3 třídy), ale zase se dalo zajít na něj do knihovny, rodiče si to mohli přečíst v práci, nebo děti ve škole. Navíc tehdy byla možnost (pokud si dobře pamatuju) si podat přihlášku pouze na jednu školu, takže trochu to snížilo nervování, jak to dopadlo, oficiální dopis přišel cca za týden.
Ta posedlost WhatsAppem je, žel, (nejen) na školách hodně zakořeněná. Zrovna dneska jsem nedovybavil dítko na akci, kterou pro první štupeň narychlo domluvili včera - a večer poslali rodičům na WA, plus to dali na Bakaláře (jenže až později, než jsme tam hledali domácí úkol). Nic zlého se nestalo, ale učitelka si neodpustila povzdech: Já vám to zapomněla poslat mailem, já vím, že WhatsApp nemáte, ale jste tady jediný...
Ona paní učitelka (je příliš mladá na to, aby pochopila slovo учительница) ty důvody dobře zná - z povinných školení, ode mne, a některé i od mého syna, který jí suše oznámil že nechce několikrát za den sledovat obrázky obědů ze školní jídelny, nebo informace, jak se má domácí králíček - pořád to otravuje a důležitých zpráv je v tom naprosté minimum
. (Teda on to řekl jinak, ale to hrozilo poznámkou za ne zcela korektní mluvu.)
Ale jde to nemít. Praktická zkušenost. Nepotřebujete přesvědčovat padesát rodičů, ono si to stačí více či méně vysvětlit s tím, kdo tu komunikaci zasílá případně s ředitelem školy. Pochopitelně: není to přijemný konflikt ani pro jednu stranu a budou možná hodně vrzat zuby. Ovšem to není váš problém.
Obec je povinná veškerá formální jednání zveřejňovat na nástěnce, ale to neznamená, že mezitím neproběhne několik naprosto neformálních, neoficiálních a bez zápisů provedených schůzek, svolaných po WhatsAppu.
To samé platí i pro školy, které jsou povinné komunikovat s rodiči oficiálním kanály (web, Bakaláři, e-mail...), ale ve výsledku tam je jen to nezbytné minimum, protože zbytek si učitelé operativně domluví na WhatsAppu.
Jako neuživatel
této platformy se člověk jen dobrovolně vyčlení a dosáhne pouze toho, že bude demokraticky přehlasován a sociálně vyloučen.
Protože zákony evoluce platí i zde.
(Tak pravil dinosaurus s tlačítkovým telefonem. ;oD )
přesně tak. Používá se to, protože to je pro lidi pohodlné, mají to na telefonu, umí to všichni ovládat. Je asi naše chyba, že tady zase tolik přijatelných alternativ k WA není.
To, že se na jednu stranu dodrží zákon, na druhou stranu se to obejde úplně bokem. Moje obec samozřejmě zveřejňuje schůze zastupitelstvá 7 dní předem na nástěnce na webu, ale to je tak titěrná část komunikací, které se řeší, že mi to vlastně moc nepomůže. Na zasedání se chodí už s připravenými věcmi, které jsou předjednané dopředu a právě o tohle bych mohl přicházet.
...což je ale, mimochodem, protzákonné samo o sobě. Zastupitelé se mohou na pracovních schůzích seznámit s problematikou ale vždy musí záležitost skutečně projednat až na zasedání zastupitelstva. Na spoustě obcích se to skutečně "předjednává" na "pracovních schůzích" ale takovýto způsob projednávání přímo porušuje zákon o obcích už jen tímto způsobem práce. Ten WhatsApp je už jen důsledek a průvodní projev.
5. 6. 2025, 10:11 editováno autorem komentáře
Tvrdit, že je něco protizákoné jen z kratkovitého a nejasného popisu v diskuze je dost odvážné.
Než se ti nějaký materiál projedná, musí vzniknout. Při jeho vznikání probíhá spousta různých jednání a schůzek než se něco vyjedná. Přinesení na zastupitelstvo je až poslední akt.
Krom toho život v obci není pouze řízen odsouhlasením na zastupitelstvu. Třeba teď, řeší se jak bude probíhat den dětí, v obecním rozpočtu na to je už rozpočet z loňska, je na zastupitelstvu schválený nějaký rámec, jsou podepsané nájemní smlouvy. Najednou se ale musí vyřešit, kdo bude u atrakcí, kdo to bude organizovat, jaké občerstvení se nakoupí, kdo a kdy to kam doveze, kdo půjčí ledničku, kdo zajistí grilování, kdo bude komunivat s hasiči. V malých obcích se na těhle věcech podílí jednotliví obyvatelé a nikoliv starosta nebo zastupitelstvo. Tohle vše se dojednává na WA.
Nebo třeba minulý týden bylo zasedání zastupitelstva, program, termín na úřední desce, ale po zasedání se šlo neformálně posedět na hřiště, kde se zároveň řešilo, jestli se udělá silnice na jedné nezpevněné cestě, jestli se i příští rok budou pořádat závody a turnaje, jestli se má požádat o změnu času autobusů nebo to stačí. Tohle vše se opět částečně řeší přes WA.
Rozumíme si o čem se bavíme? Život v obci neprobíhá pouze přes oficiality. Bohužel WA je jak mor, nelze se toho snadno zbavit aniž by byla adekvátní náhrada.
Než se nějaký materiál projedná, musí vzniknout? Ano, to by mělo ze zákona probíhat tak, že se opakovaně projednává na schůzích zastupitelstva, výsledky toho projednávání se průběžně zapracovávají a jakmile je hotov, je opět na schůzi zastupitelstva schvalován. Ano, často se to tak nedělá ale to je z hlediska zákona špatně.
A ano, poměrně dobře tuším o čem mluvíte. Měl jsem tu čest to v poslední době řešit. Opravdu nevycházím jen z nějakého "popisu na diskuzi". Ono je to všude dost podobné. Bohužel.
to ale přece ze zákona nevyplývá. Běžně se na zastupitelstvu projednává spousta věcí, která vznikla mimo zasedání. Z kterého paragrafu to co tvrdíš vyplývá?
Např. změna územního plánu. Jednání s architektem, krajem a státem probíhají mimo zasedání zastupitelstva, všechny podklady se ale pak na zastupitelstvo donesou. Přitom než připravíš nějakou aktualizaci územního plánu, musíš obejít miliony lidí, musíš se pobavit s občany, musíš vyjednat hromady drobností. A ze zákona máš pouze oznámit, že probíhá změna územního plánu, ať ti všichni pošlou připomínky...
Vyplývá to z něj a to poměrně přímo. Ale hledat vám to nebudu. Bavil jsem se přesně řešením tohohle bordelu kvůli tomu, jak (ne)funguje naše zastupitelstvo skoro rok a nechci to pokud možno hodně dlouho vidět.
Ostatně doufám, že se ptáte jako občan a nikoliv jako zastupitel protože pak by pro vás nebylo omluvy. (Ani to by ovšem nepřekvapilo. Z asi tří existujících příruček pro zastupitele v našem zastupitelstvu pravděpodobně nikdo ze zastupitelů nečetl ani jednu starostu nevyjímaje. A to má jedna místy dokonce podobu komiksu.)
Zastupitelstvo projednává to, co má na programu nebo to, co je jeho zákonnou povinností projednat. (Tam patří co se územního plánování týká třeba námitky k územnímu plánu.)
Mám podobnou zkušenost. Doteď jsem se bez Whatsappu obešel. Když mi řemeslník řekne, že mu to mám poslat WA, ani na to nereagují a pošlu to SMS/MMS. Stejně tak když on zjistí, že WA nemám, tak posílá SMS nebo volá.
Říkám si, že těch pár bláznů jako my, kteří WA nemají, je možná poslední brzdou před tím, aby to společnost přijala jako univerzální komunikátor, bez kterého už se neobejdete. V případě společnosti s takovou pověstí, jakou má Meta, a se sídlem někde na druhém konci planety, by to opravdu nebylo dvakrát šťastné.
Říkám si, že těch pár bláznů jako my, kteří WA nemají, je možná poslední brzdou...
Rád budu takovou brzdou i nadále.
Ostatně pozoruji, že mezi nepočítačovou populací přestávám být za exota, když se mě na WA zeptají a já jim stejně jako roky předtím odpovídám, že nic od Facebooku na můj počítač nesmí a smartphone nemám (kdybych řekl Meta, tak by to ne vždy tak pochopili). Taktéž podezřívavý přístup ke Google a Microsoftu atd... pomalu přestává být úchylkou paranoika, ale v mnohem běžněji přijímanou normou. V podstatě to vnímám tak, že všichni vědí, že je bigtech společnosti sledují přinejmenším za účelem cílení reklamy, jen to část populace nepovažuje za dost nebezpečné, aby proti tomu něco dělali.
Popravdě, když tu teď čtu o tom WhatsAppu, vybavila se mi nedávná příhoda z Itálie. Byli jsme v celkem luxusní restauraci a fyzické menu nikde… Jediné dostupné menu bylo přes WhatsApp – člověk musel oskenovat QR kód, napsat něco ve stylu "menu" a bot pak jen vyplivl odkaz na webovky s jídelním lístkem. Jak jsem pak zjišťoval, v Itálii je tohle celkem běžné. Takže bez WhatsAppu tam člověk asi zemře hlady... Zlaté Čechy a dělníci ;-)
Já to nezpochybňuju... Samozřejmně že si člověk nějak poradí (většina osazenstva co tam byla se mnou měla WhatsApp, tak jsem si nechal poslat odkaz na webovky -- trochu jsem je využil na Stallmana :-D). Kdybych tam byl sám, tak poprosím buďto o webovky nebo tištěné menu, kdyby neměli tak bych šel jinam (jak tu někdo navrhoval). Ten příspěvek byl spíš takový povzdech jak to prolézání WhatsAppu (a "standarizování") je velké, dokonce i tam kde absolutně nedává smysl (tj. místo toho aby tam byl QR kód na menu tam byl kód na WhatsApp kde bot odpověděl adresou webovek na kterých bylo menu :facepalm:).
V podstatě některé národy to považují za de-facto komunikační standard (Itálie -- aspoň co jsem mohl posoudit, UA, Moldávie - každý dělnas co jsem potkal (a jako že jsem jich potkal dost) má WhatsApp...)
" do nativních aplikací pro Facebook, Instagram a různé aplikace firmy Yandex"
tie aplikacie od mety (fukbook, instakram, wazzap ...) a ine appky pochybnych spolocnosti (viber, telegram, ...) nikdy na mojom mobile, jedine na nejakom testovacom druhom, bez mojich dat. Zial vacsina ludi na tychto veciach priam fici a len zazeraju divne ked nemam ten wazzap a podobne kraviny, co "ma kazdy predsa"
třeba tohle https://cdn.arstechnica.net/wp-content/uploads/2025/06/fbp-cookie-transfer-flow-1440x1235.jpg, obrázek z článku, na který vede odkaz ze zprávičky.
A ted ruku na srdce, kdyby nam mobilni operator rekl, ze nove budeme mit moznost vyuzivat super truper multimedialni komunikator pracujici treba v ramci standardu "joyn", ktery se v teto souvislosti chvili(+/-2012) i prosazoval, ale ze mesicne to bude treba 50 kacek k pausalu navic,.... kolik % lidi se jim vysmeje, ze WhatsApp je prece zdarma?
Takže zjevný úmyslný malware v aplikacích byl bez jakýchkoli pochyb identifikován, předpokládám, že jsou obě aplikace smazány ze storu, účty publishera zablokovány, a samotné aplikace zařazeny na blacklist (nebo jak se v Androidím světě říká tomu listu aplikací na bloknutí, pokud už jsou instalovány).
nebo?