SimpleConvert
Jednoduchá grafická aplikace pro konverzi audio a video souborů za použití ffmpeg. Její tvůrci si dali za cíl vytvořit snadno pochopitelné rozhraní, aby kdokoli mohl využít výhody této utility. Rozhraní napsané v Qt uspokojí i méně zdatného uživatele, který si tak může v klidu naklikat konverzi i více mediálních souborů naráz.
github.com/bartkessels/simpleconvert, 3.0
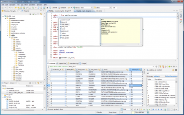
DBeaver
Robustní a všestranný nástroj pro správu a tvorbu databází. Je určený pro správce a vývojáře databází, kteří potřebují spravovat a organizovat tabulky, triggery, pohledy a uložené procedury z více databází. Umí pracovat s MySQL, SQLite, PostgreSQL, Oracle, Microsoft SQL Server, IBM DB2 a Firebird.
dbeaver.io, 5.0.6
Caprine
Neoficiální klient pro Facebook Messenger se zaměřením na soukromí uživatelů. Můžete v něm zamezit tomu, aby jiní uživatelé viděli, jestli právě píšete nebo jestli jste si přečetli jejich zprávu. Stejně tak můžete ztlumit notifikace v kterékoliv konverzaci. Odkazy otevřené v této aplikaci pak nebudou Facebookem sledovány.
sindresorhus.com/caprine, 2.13.1
Flare
Otevřená 2D akční RPG inspirovaná komerční sérií Diablo. Díky tomu, že hra je pod licencí GPL3 a napsaná v C++ je možné ji přes speciální rozhraní upravovat. Díky tomu nabízí k dispozici spoustu módů (ať už od vývojářů nebo od komunity), které mění hru až k nepoznání. Pokud vás baví plnit úkoly, bojovat s nepřáteli a vylepšovat během toho svou postavu, Flare je tu pro vás.
flarerpg.org, 1.06
Blbinka
Vždycky jsem měl chuť se zeptat někoho ze zastánců mé oblíbené konspirační teorie o placaté Zemi, jak je možné, že nic nepřepadne na konci planety přes okraj. Odpověď už našli a myslím, že překonali sami sebe.
